T-Pay Payment via API
The payment service AntiDDOS Router supports T-Pay payment through API. Until this payment method is supported by other acquiring banks, T-Pay payment is only available at T-Bank.
The bank for T-Pay must be set in the partner's settings in the Payment Service. To set it, contact support. To find out the current settings, use the /settings/getRouterParams.do request.
Integration Scheme

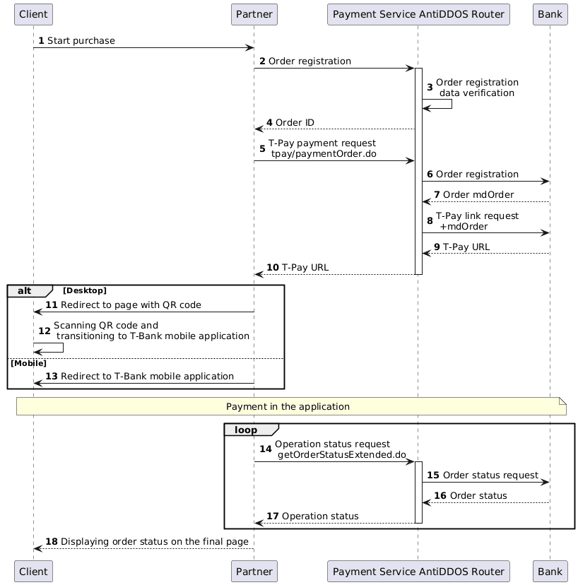
Order Registration
1. The client initiates the purchase of goods or services on the Partner's website.
2. The Partner sends a request to the Payment Service AntiDDOS Router to register an order: register.do for single-stage payments or registerPreAuth.do for two-stage payments. For more details on these types of payments, see Two-Stage Payments.
Example request:
curl --request POST \
'https://api.uat.all2pay.net/v1/register.do' \
-H 'Content-Type: application/json' \
--data-raw \
'{
"orderNumber": "order_123473",
"amount": 1234,
"currency": "643",
"language": "ru",
"returnUrl": "https://mybestmerchantreturnurl.com/success",
"userName": "test_user",
"password": "test_user_password",
"clientId":"client_10001"
}'3. The Payment Service AntiDDOS Router validates the data and registers the order.
4. The Payment Service AntiDDOS Router provides the Partner with an order identifier within the Payment Service.
Example response:
{
"errorCode": "0",
"formUrl": "https://router.rbsuat.com/wl/payment.html?mdOrder=2dc811e7-8d1c-407a-bd25-a4f41f96cc60&language=en",
"orderId": "2dc811e7-8d1c-407a-bd25-a4f41f96cc60",
"orderNumber": "order_123457"
}Order Payment
5. The Partner sends a payment request to the Payment Service AntiDDOS Router: /tpay/paymentOrder.do.
Example request:
curl --request POST \
'https://api.uat.all2pay.net/v1/tpay/paymentOrder.do' \
--header 'Content-Type: application/json' \
--data '{
"language": "ru",
"orderId": "d02ea238-be2b-4ea8-b940-fd8833a7000f",
"userName": "test_user",
"password": "test_user_password",
"device":"Desktop",
"browser":"Chrome",
"os":"Windows",
"webView":false
}'6. The Payment Service AntiDDOS Router registers the order with the bank designated for T-Pay.
7. The bank provides the Payment Service AntiDDOS Router with the bank's order identifier.
8. The Payment Service AntiDDOS Router retrieves the bank's order number and requests a T-Pay link.
9. The bank generates a T-Pay link and returns it to the Payment Service.
10. The Payment Service AntiDDOS Router sends the T-Pay link to the Partner.
Example response:
{
"data": {
"orderId": "1f3224c9-cc80-4c2a-8ef7-ca4d198f6a2e",
"redirect": "https://www.tinkoff.ru/tpay/2000000000000000622"
},
"success": true
}Depending on the device used by the Client for payment (information about it was provided in Step 5), the Partner should choose one of the following options:
11. (Desktop) The Partner redirects the Client to a page with a QR code.

12. (Desktop) The Client scans the QR code and proceeds to the T-Bank mobile application for payment.
13. (Mobile) The Partner redirects the Client directly from their app to the T-Bank mobile application.
Displaying the Final Payment Status
14. The Partner periodically sends a request to the Payment Service AntiDDOS Router for the operation status via getOrderStatusExtended.do until the status changes.
15-17. The Payment Service AntiDDOS Router queries the bank and sends the order status to the Partner.
18. The Partner displays the operation status to the Client on the final page.